Crypto Trends: Up or Down, AI Nodes Got You Covered
Project highlights
Want to know whether future prices will rise or fall?
PriceLint is a decentralized prediction platform built on IC. Leveraging the capabilities of canisters, we can establish a crowdsourced prediction platform on IC.
Users can create their own canisters within PriceLint, equipping them with diverse prediction models to forecast prices.
By staking tokens, users submit their models’ predictions—whether future prices will rise or fall—to the platform.
The platform aggregates all user predictions and delivers the answer based on the most prevalent outcome.
Web3 advantages
Want to know whether future prices will rise or fall?
PriceLint is a decentralized prediction platform built on IC. Leveraging the capabilities of canisters, we can establish a crowdsourced prediction platform on IC.
Users can create their own canisters within PriceLint, equipping them with diverse prediction models to forecast prices.
By staking tokens, users submit their models’ predictions—whether future prices will rise or fall—to the platform.
The platform aggregates all user predictions and delivers the answer based on the most prevalent outcome.
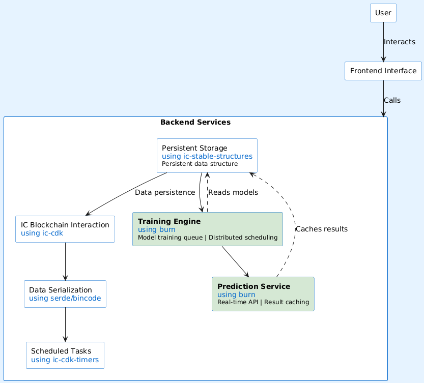
How is it built
-
Languages: Rust, Vue3
-
ICP Features: HTTP outcalls, Management Canister calls, stable memory.
We ported the renowned prediction model Burn framework to IC, enabling us to deploy the Burn framework within canisters for prediction tasks.
Internet Computer superpowers
PriceLint’s core architecture is built on IC, utilizing HTTP outcalls and XRC to periodically retrieve token prices.
Users can create multiple canisters uniquely theirs, placing the entire price prediction process under their control.
Users may sell their canisters or publicly disclose their prediction accuracy to attract followers, thereby earning additional income.
Monetization
Monetization is a crucial step for PriceLint. The platform aims to cultivate superior prediction models through user participation. Each prediction round involves staking tokens to submit results.
Correct predictions yield token rewards, while incorrect ones result in token losses.
Higher rewards incentivize users to develop more accurate prediction models.
SNS is also a key objective for PriceLint. Decentralization is essential to enhance the platform’s performance as a decentralized ecosystem.
Resources
Dapp: https://lcdqt-cqaaa-aaaap-an2fq-cai.icp0.io/
Youtube: https://youtu.be/JioHIluUf6c
Github: GitHub - LintDAO/pricelint
Future Plans
Building a prediction model trading platform is a crucial feature. We will enable users to freely sell or publicly disclose their actual prediction accuracy rates, allowing other users to follow and stake tokens on these models to boost their earnings.
We will diversify prediction models, offering users more model types and the freedom to train models independently.
Our ultimate goal is to allow users to import and train their own models, positioning PriceLint solely as a platform provider and cloud service facilitator.

